DBeaver 是一个全面有效的软件解决方案,面向需要管理和组织来自多个数据库的表、触发器、视图和存储过程的开发人员和数据库管理员。无论您选择使用哪种数据库,这里指的是 MySQL、SQLite、PostgreSQL、Oracle、Microsoft SQL Server、IBM DB2 和 Firebird,该应用程序对于需要处理多个连接的用户来说非常方便,从而可以组织和编辑各种数据库对象包括索引、用户帐户和脚本。软件介绍
![图片[1]-DBeaverUE破解版](https://www.maclx.com/wp-content/uploads/2023/10/db-1024x582.png)
![图片[2]-DBeaverUE破解版](https://www.maclx.com/wp-content/uploads/2023/10/db2-1024x582.png)
功能介绍
直观且用户友好的界面 一旦您首次启动该应用程序,它将自动扫描整个计算机并显示现有连接(如果可用)。如果您想创建新连接,只需访问适当的选项,选择您感兴趣的数据库,然后设置登录凭据(如果需要,可选择指定 ODBC 驱动程序)。
之后,DBeaver 会显示当前连接的所有已识别数据库和用户。程序左侧面板中将出现一个名为“项目”的新选项卡,您可以从中轻松访问所需的数据库对象并查看其数据。
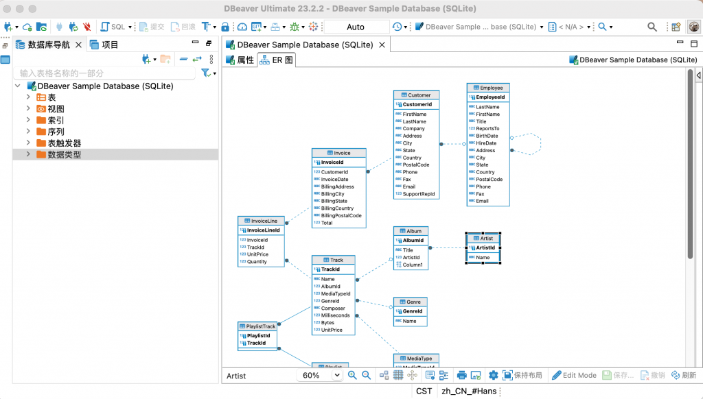
例如,如果双击特定表,右侧面板将显示所有必要信息,例如可用列、预定义约束和外键、引用、触发器、索引和正确的 CREATE DDL 语句(也称为 Data定义语言)。
实用的 SQL 编辑器和查询执行命令
考虑到其设计的主要目的,DBeaver 带有一个可靠的 SQL 编辑器,允许您快速编辑和执行查询和脚本。此外,您还可以加载现有的 SQL 脚本,以及验证或简单地分析选定的查询。
就查询执行命令而言,您可以使用工具栏中可用的正确选项运行所选的SQL查询,或按“Ctrl + Enter”键组合。
一个简单的数据库解决方案
总而言之,DBeaver 配备了有用且易于操作的工具和编辑器,这些工具和编辑器对于需要管理多个数据库连接、触发器、过程和视图以及执行 SQL 脚本的用户来说非常方便,从简单到复杂的。
软件特点
- 连接管理器
- 元数据浏览器
- SQL 编辑器
- 脚本
- 执行查询
- 使用 SQL
- 杂项
- 数据查看器/编辑器
- 数据/元数据搜索
- 数据库结构比较
- 数据传输(导出/导入)
- ER 图表
- 查询管理器
- 项目
- 额外视图
- 驱动程序管理器
安装说明
DBeaver 需要 Java 11 或更高版本(安装包已包含),需要关闭系统SIP保护才能运行!
![图片[3]-DBeaverUE破解版](https://www.maclx.com/wp-content/uploads/2023/10/db3-987x1024.png)











暂无评论内容